Close

풀리퀘스트를 병합하는 경우 Jira Automation 규칙

Posted by: Sheridan Gaenger

Planning your data architecture can feel chaotic — one Reddit user even compared architecting your dataset to that Pepe Silvia meme from It’s Always Sunny in Philadelphia:

pepe-silvia

Metaphor courtesy of u/not-ned-flanders on Reddit

But figuring out your database architecture doesn’t have to cost you money along with your sanity. There are many database diagramming tools that are not only incredibly useful but also free. And these tools can help you shape your thinking and create a solid foundation for the rest of your data stack, from your database to BI tools like Atlassian Analytics (that’s us! 👋).

We went ahead and gathered seven of the top free database diagramming tools here for you to explain how each one works and why they’re free in the first place.


애자일 너머를 향해


Diagrams.net (formerly Draw.io) is a no-fuss, browser-based, open-source database diagramming tool. It’s free for just about anyone to use — the only time you’re charged is if you’d like to use it as an add-on for the Atlassian ecosystem of products.

diagrams.net

How it works

Diagrams.net drops you right into a drag-and-drop interface without requiring you to create an account, enter billing information, or even choose where you want to save your diagram. Just visit the site and start diagramming.

Diagrams.net is free unless you want to use it with the Atlassian ecosystem. If, for instance, you want to use it as a Jira add-on, you will have to pay $2 per month maximum.

Why it's free

The mission of Diagrams.net is to “provide free, high quality diagramming software for everyone.” To follow through on this mission, the Diagrams.net team says, “When companies pay us money it should be because we add value, not because they are locked in.” So they chose to make a free tool and keep it funded by choosing one ecosystem to charge for (which is Atlassian) while all others are free.

애자일 너머를 향해


Dbdiagram.io is a free online database diagraming tool for developers and data analysts. It uses a code-based user interface, and you can create up to 10 diagrams for free.

How it works

Similar to Diagrams.net, you can visit the dbdiagram web app and start working right away. But instead of a drag-and-drop interface, you have to code each new table into your schema in a field on the left. Once your table is in the interface on the right, you can then drag and drop it. Dbdiagram is free for up to 10 diagrams. After that, it’s $9/month.

dbdiagram

Why it's free

Dbdiagram goes after a freemium model, where you’ll become reliant on the tool enough that you’re willing to pay $9 for that 11th diagram. In order to achieve this, they really invest in a good initial experience.

애자일 너머를 향해


ERD Plus is a bare-bones, web-based, database-diagramming tool designed for educational purposes, working in tandem with its textbook. It’s completely free and is a decent tool for learning, even if it’s not as nice looking as other options on this list.

How it works

You can try ERD Plus right away, but if you want to use all of its features, you’ll need to create an account. ERD Plus is drag-and-drop tool, but it’s very simple from a UI perspective.

erdplus

Why it's free

ERD Plus is a learning tool that’s designed to work with its accompanying textbook, which costs $54-$77. You can still get quite a bit of use out of it without the textbook, though.

애자일 너머를 향해


Lucidchart is an online diagramming tool that can help you diagram your database, among other things, such as organization charts and agile planning. It has a robust library of templates to get you started, and it can make the best-looking diagrams out of any tool on this list.

How it works

Create a free account, and start diagramming using a library of 100 professional templates or starting from scratch. Lucidchart is perhaps the most fully featured drag-and-drop diagramming tool listed here, encompassing many use cases, from collaborative brainstorming to ER diagramming.

Lucidchart

Source: https://www.lucidchart.com/pages/examples/database-design-tool

Lucidchart is free for up to three documents. After that, it’s $7.95 per month for individuals and $9 per month for teams. Both paid plans allow for unlimited documents.

Why it's free

Like dbdiagram, Lucidchart hopes to create such a good product that you feel the need to pay for that fourth document and integrate the tool into your larger workflow.

애자일 너머를 향해


QuickDBD (or Quick Database Diagrams) is a free online database diagramming tool that focuses on speed. It uses a combination of coding and drag-and-drop functionality to help you create a diagram.

How it works

Like Diagrams.net and dbdiagram, you can hop right into QuickDBD without creating an account. But if you want to save your files, you’ll need to create an account. You have to code your schema in the left field, and, once coded, your tables will appear in the right interface, where you can then drag and drop it.

quickdb

Source: https://www.quickdatabasediagrams.com/

The free version of QuickDBD limits you to one diagram. Their Pro plan allows for 30 diagrams at $14 per month, although they’re known to run promotions offering the Pro plan for free.

Why it's free

QuickBDB also follows the freemium model and aims to provide a slick enough experience with your first diagram that you’re willing to pay to keep using it.

애자일 너머를 향해


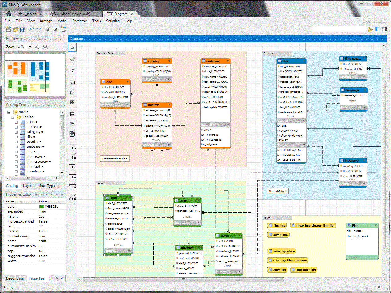
MySQL Workbench Community Edition is a free visual database design tool that works with only MySQL Community Edition. It does much more than just diagramming, including the ability to monitor database performance and create SQL queries.

How it works

Download the Community Edition and you can use it as a pure drag-and-drop interface, or you can code your schema directly. It’s the most robust tool listed here, and you can think of it as a “Swiss Army Knife” for MySQL, with database diagramming being one tool.

mysql workbench

Source: https://www.mysql.com/products/workbench/

The Community Edition of MySQL Workbench is free. The Enterprise Edition carries a hefty price tag, though, including professional support and consulting.

Why it's free

MySQL, which is owned by Oracle, is free and open-source. They make money through support subscriptions and consulting services aimed mainly at large enterprise businesses.

애자일 너머를 향해


SqlDBM is a database diagramming tool that doesn’t require code to use. Its free trial is robust enough to do quite a bit of diagramming without needing to create an account or pay money.

How it works

Head to SqlDBM’s free trial page to get started online for free. SqlDBM is mainly a drag-and-drop tool with robust schema exploration capabilities, which you can test with sample data or by hooking up your own database.

sqldbm

Source: https://app.sqldbm.com/ using SQLServer Sample Data

SqlDBM free trial is interactive and can work well in a pinch. But if you want to use it for any length of time, you’ll have to pay for one of their plans, the least expensive of which is $25 per month.

Why it's free

The free trial can get you pretty far, and SqlDBM relies on your falling in love with their no-code system so much that you’re willing to shell out for the full experience.

애자일 너머를 향해


A lot of database diagramming tools have free trials you can take advantage of if you need something temporary with a few bells and whistles:

애자일 너머를 향해


Once your database is ready to go, it’s time to put that data to use with a business intelligence (BI) platform like Atlassian Analytics. A BI platform will allow you to turn the data you worked so hard to organize into interactive, actionable dashboards.

And Atlassian Analytics goes a step further and can help you manage the schema you diagrammed with one of these tools above. Start a free trial of Atlassian Analytics now to see how it works alongside one of these free database diagramming tools.


다음 주제